Here we incorporate a new feature to support horizontal 'swipe' interaction. This allows a user to page through the entire residence list, beginning from within any details view, in either direction. In providing this feature, we make of the Android ViewPager layout manager PageAdapter abstract class.
Continue building MyRent from the end of the previous lab.
Here we shall refactor MyRent by incorporating a ViewPager.

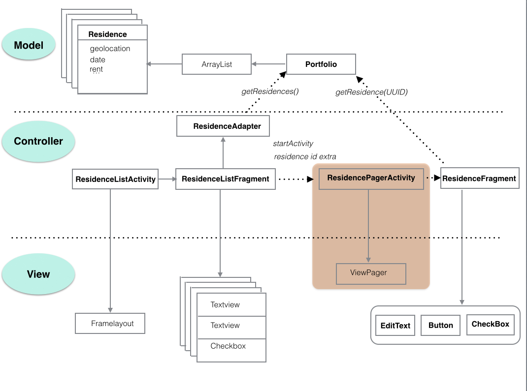
The refactoring is shown in Figure 2 where the changes are highlighted: compare this object diagram to that in the previous step and you will see that the main change is the replacement of ResidenceActivity with a new class ResidencePagerActivity.

The current ResidenceActivity class code is as follows:
package org.wit.myrent.activities;
import org.wit.myrent.R;
import android.os.Bundle;
import android.support.v4.app.Fragment;
import android.support.v4.app.FragmentManager;
import android.support.v7.app.ActionBar;
import android.support.v7.app.AppCompatActivity;
public class ResidenceActivity extends AppCompatActivity
{
ActionBar actionBar;
public void onCreate(Bundle savedInstanceState)
{
super.onCreate(savedInstanceState);
setContentView(R.layout.fragment_container);
actionBar = getSupportActionBar();
FragmentManager manager = getSupportFragmentManager();
Fragment fragment = manager.findFragmentById(R.id.fragmentContainer);
if (fragment == null)
{
fragment = new ResidenceFragment();
manager.beginTransaction().add(R.id.fragmentContainer, fragment).commit();
}
}
}
Delete or refactor ResidenceActivity and replace with ResidencePagerActivity, the code for which follows. Refactoring will have the advantage of renaming any other instances of ResidenceActivity in the application.
Filename: ResidencePagerActivity.java
package org.wit.myrent.activities;
import android.os.Bundle;
import android.support.v4.view.ViewPager;
import android.support.v7.app.AppCompatActivity;
public class ResidencePagerActivity extends AppCompatActivity
{
private ViewPager viewPager;
@Override
public void onCreate(Bundle savedInstanceState)
{
super.onCreate(savedInstanceState);
}
}
Create and show ViewPager:
viewPager = new ViewPager(this);
viewPager.setId(R.id.viewPager);
setContentView(viewPager);
Import:
import android.support.v4.view.ViewPager;
import org.wit.myrent.R;
Next we introduce code to facilitate retrieval of views that are required as a user swipes left or right.
Introduce instance variables for the list of residences and for a portfolio:
private ArrayList<Residence> residences;
private Portfolio portfolio;
These import statements are required:
import org.wit.myrent.models.Portfolio;
import org.wit.myrent.models.Residence;
import java.util.ArrayList;
Add this private method to obtain a reference to the list of residences stored in the model layer:
private void setResidenceList()
{
MyRentApp app = (MyRentApp) getApplication();
portfolio = app.portfolio;
residences = portfolio.residences;
}
An import statement for MyRentApp is necessary:
import org.wit.myrent.app.MyRentApp;
Invoke setResidenceList immediately following setContentView in onCreate.
setResidenceList();
Declare a PageAdapter instance variable. We shall implement this class in a future step.
private PagerAdapter pagerAdapter;
import android.support.v4.view.ViewPager;
Instantiate the pageAdapter at the end of onCreate:
pagerAdapter = new PagerAdapter(getSupportFragmentManager(), residences);
Use the newly created PageAdapter object as a parameter in ViewPager.setAdapter:
viewPager.setAdapter(pagerAdapter);
Errors will be generated (PagerAdapter is abstract; cannot be instantiated) because we have yet to define our own PagerAdapter. This we shall do in a future step.
Here we implement the PagerAdapter class. Since it is being used only by ResidencePagerActivity, we shall make it a nested class, located as shown here in Figure 1.

class PagerAdapter extends FragmentStatePagerAdapter
{
private ArrayList<Residence> residences;
public PagerAdapter(FragmentManager fm, ArrayList<Residence> residences)
{
super(fm);
this.residences = residences;
}
@Override
public int getCount()
{
return residences.size();
}
@Override
public Fragment getItem(int pos)
{
Residence residence = residences.get(pos);
Bundle args = new Bundle();
args.putSerializable(ResidenceFragment.EXTRA_RESIDENCE_ID, residence.id);
ResidenceFragment fragment = new ResidenceFragment();
fragment.setArguments(args);
return fragment;
}
}
These import statements are required by PageAdapter:
import android.support.v4.app.Fragment;
import android.support.v4.app.FragmentManager;
import android.support.v4.app.FragmentStatePagerAdapter;
Create a new file ids.xml in res/values folder which will be used to store viewPager id numbers:
Filename: ids.xml
<resources>
<item type="id" name="viewPager" />
</resources>
Change the ResidenceActivity node in the manifest file to ResidencePagerActivity. This should already be the done if you chose refactoring in the previous step.

<activity
android:name=".activities.ResidencePagerActivity"
android:label="@string/app_name">
<meta-data
android:name="android.support.PARENT_ACTIVITY"
android:value=".activities.ResidenceListActivity"/>
</activity>
Delete this line in ResidenceFragment (and the line above it that creates the residenceActivity variable:
residenceActivity.actionBar.setDisplayHomeAsUpEnabled(true);
Also, replace this line in ResidenceFragment:
Long resId (Long)getActivity().getIntent().getSerializableExtre(EXTRA_RESIDENCE_ID);
with this:
Long resId = (Long)getArguments().getSerializable(EXTRA_RESIDENCE_ID);
This last line of code extracts the current residence id from the Bundle object that was created in the PagerAdapter.getItem method which is located in the file ResidencePagerActivity.

The following code is required to ensure that the correct residence detail view is opened when you click on a residence in the list.
Implement setCurrentItem in ResidencePagerActivity:
/*
* Ensure selected residence is shown in details view
*/
private void setCurrentItem() {
Long resId = (Long) getIntent().getSerializableExtra(ResidenceFragment.EXTRA_RESIDENCE_ID);
for (int i = 0; i < residences.size(); i++) {
if (residences.get(i).id.equals(resId)) {
viewPager.setCurrentItem(i);
break;
}
}
}
Invoke setCurrentItem at the end of ResidencePagerActivity.onCreate. Here is a brief description of the how it works:
viewPager.setCurrentItem using the index position of the residence object as an argument.Here is the final onCreate:
@Override
public void onCreate(Bundle savedInstanceState)
{
super.onCreate(savedInstanceState);
viewPager = new ViewPager(this);
viewPager.setId(R.id.viewPager);
setContentView(viewPager);
setResidenceList();
pagerAdapter = new PagerAdapter(getSupportFragmentManager(), residences);
viewPager.setAdapter(pagerAdapter);
setCurrentItem();
}
To date in ResidenceListFragment.onListItemClick:
We now wish to start ResidencePagerActivity:

with this:
Intent i = new Intent(getActivity(), ResidencePagerActivity.class);
In ResidenceListFragment, replace any other references to ResidenceActivity with ResidencePagerActivity.
Note that if you choose refactoring in step-03 then the name changes should already have taken place.
Test the app at this stage: the swipe feature should be available. In particular conduct the following checks:
The code implemented in the previous steps is sufficient to allow detailed residence pages to be swiped left and right. The following instructions show how you can intervene when a new page is displayed and perform some other tasks. Soley for demonstration purposes we choose to change the label in the action bar to display the geolocation rather than the application name (as shown in Fugure 1).

Here is how it's done.
Change the signature of ResidencePagerActivity so as to implement ViewPager.OnPageChangeListener:
public class ResidencePagerActivity extends AppCompatActivity implements ViewPager.OnPageChangeListener
This change requires the implementation of these interface methods:
@Override
public void onPageScrolled(int position, float positionOffset, int positionOffsetPixels)
{
}
@Override
public void onPageSelected(int position)
{
}
@Override
public void onPageScrollStateChanged(int state)
{
}
We are only interested in full implementation of onPageScrolled. Here it is:
@Override
public void onPageScrolled(int position, float positionOffset, int positionOffsetPixels) {
info(this, "onPageScrolled: position "+ position +" arg1 "+ positionOffset +" positionOffsetPixels "+ positionOffsetPixels);
Residence residence = residences.get(position);
if (residence.geolocation != null)
{
setTitle(residence.geolocation);
}
The method info is implemented in the helpers folder and may be imported using Alt+Enter (import static org.wit.android.helpers.LogHelpers.info).
Register the OnPageListener
viewPager.addOnPageChangeListener(this);
Build and run the app and verify the page swipe functions correctly.
The application at the end of this lab is available for reference here: myrent-09